View video tutorial

SQL Get started

SQL

The Northwind database is a sample database commonly used for learning SQL.

MySQL & Workbench


➔ MySQL is the most popular relational database management system (RDBMS) open source software among developers. Like other databases, MySQL supports the standard SQL language. MySQL is very easy to manage and is the best choice for learning SQL.

➔ MySQL Workbench is a tool for MySQL databases that database developers, database designers, and database architects use to work with MySQL using a visual user interface.

➔ This SQL tutorial will use the Northwind sample database and query information from various tables that have already been loaded with data.

➔ As the lesson progresses, user-defined tables will be used for SQL operations in parallel with the sample tables in the Northwind database.

Northwind sample database table with data.


➔ The Northwind database is a very famous sample relational database for a general trading company called "Northwind Traders" who import and export products, especially food, worldwide for their business.

➔ This Northwind sample database is commonly used for learning SQL

➔ Learning basic SQL queries can help a student learn more advanced queries.

➔ Northwind Database is provided by Microsoft for the purpose of learning and demonstrating SQL structure, design, and queries for students and beginners

Installing Northwind database on MySQL in 3 steps.

Step01: Install MySQL database.

Step02: Install MySQL Workbench.

Step03: Install Northwind database on MySQL.

➔ Download the northwind-mysql.sql file.

➔ Open workbench and select northwind-mysql.sql file.

Open sql script in workbench

➔ Select sql script to open in workbench.

Select sql script to open in workbench

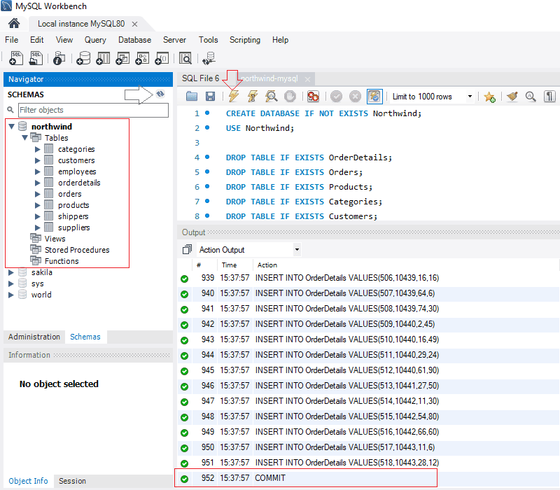
➔ Execute all script and refresh Mysql Databases.

Execute all script and refresh Mysql Databases

➔ Refresh schema palate to see the northwind databases and tables.

Query HR Databases tables